e-Pomoc techniczna
Gratyfikant GT – Jak zmienić standardową treść rachunku do umowy cywilnoprawnej?
Program: Gratyfikant GT, InsERT GT
Aby zmodyfikować treść rachunków wystawianych do umów cywilnoprawnych w programie Gratyfikant GT, należy:
1. Z listy modułów wybrać Administracja – Słowniki, a następnie Treści dokumentów kadrowych.

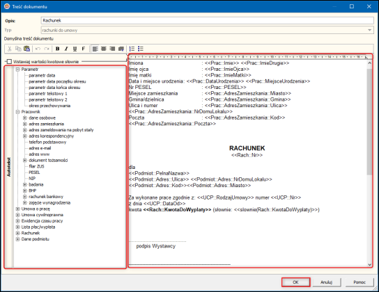
2. W oknie Treści dokumentów kadrowych wybrać Rachunek i kliknąć opcję Popraw.

3. W edytorze tekstu można wprowadzić własną treść rachunku. Przy użyciu sekcji Autotekst, po lewej stronie można wprowadzić do treści formułę, która automatycznie pobierze wartość z Danych podmiotu, kartoteki pracownika, umowy cywilnoprawnej, rachunku itd. przy drukowaniu. Zmiany zapisać przyciskiem OK.

Temat e-Pomocy należy do tematu zbiorczego Edycja treści dokumentów kadrowych.
Pomoc zdalna
Nasz konsultant połączy się z Twoim komputerem, by udzielić niezbędnej pomocy.
teleKonsultant
Kupując abonament na teleKonsultanta, zyskujesz telefoniczną pomoc eksperta oraz szereg innych usług.
Forum użytkowników
Wymień się uwagami i doświadczeniami z innymi użytkownikami systemów InsERT.
